大家好,我是老王,最近太忙了,没有及时更新,对不起各位粉丝,今天分享一个新知识, fb 快的移植在几个项目中有很多相同的功能, 比如气缸动作,电机正反转,气缸位置报警等等,就比如这个项目,我们来看下这个模拟量处理的 fb 块, 很多地方都使用,这个时候每次复制一下也很不方便, 这就需要今天要分享的这个功能了。先看下这个块的内容, 结构也不复杂,但是对于某些场合需要频繁使用, 来看看这个 fb 快怎么能在其余 plc 中使用。首先我们选中这个 fb 快,又见一下看选项,这个地方有从快升成员, 这个的话如果没有关联的就选择第一个。 弹出窗口是保存快文件位置,咱们选择一下桌面 之后,看看桌面上是不是已经保存好了, 不要忘记点赞和关注呀。在这个项目中,我们新建一个 plc 控制器模块, 随便选择一个看看, 新建好了看看新的 cpu 模块。项目术 让我们找到外部原文件,这个选项, 选择添加原文件, 选择刚刚的路径, 之后 选择右键弹出的选项,选择这个, 看下是不是程序快,这个地方已经变化, 有了这个模拟量处理 fb 了,让我们吊用一下,点开看看是不是相同的快。 今天就分享到这里,大家不要忘记点赞和关注呀,关注老王,每次分享新知识。
粉丝3858获赞5202

西门子 plc 中,如果我们对 fb 进行了结构修改,那么相应的 fb 调用实力会变红,需要更新实力。如果对于单个调用,只需要选中当前 fb 的调用快右键选择更新快调用即可。但是对于调用了很多次的 fb, 这种方法就很慢了, 就像我这里调用了六次,遇到这种情况,大家可以直接批量更新,直接选中我们的 poc 右键编译软件全部重建,这样子就一次性把全部的功能快调用批量更新掉了。如果觉得有用的话,请点赞收藏,谢谢!

首先我们新建一个文件,把它命名,然后保存路径改修改一下, 然后插入一个三百的站点,然后再插入一个导轨机架,然后第一层插入一个电源模块, 电源模块的型号一定要给我们试试现场的型号一次。 第二层插入一个 cpu, cpu 也是一样的,也跟我们现场的 cpu 型号一致, 插入 cpu 之后还要修改它的一个波特率,然后 后第四层,第三层空着,第三层本来是插入 i 模块的, i 模块是用来要有两个机架的时候就要用 i 模块,我们现在教学没用。 第四层我们插入一个输入模块,输入模块也是也是一样的,要跟我们现场的输入模块一致。 第四层它的一个输出模块组图完之后保存并变异。好,行,我们回到我们的一个呃程序里面,然后这建建立符号表,符号表就是 对这些输入输出点进行命名,方便我们编程。如果输入输出点比较少 表的情况下,可以不进行符号表建立。当然我们既然要用到 plc, 那么符号表他的输入输出点肯定会比较多,所以一般我们是要建立符号。 鉴定完之后,我们保存一下,我们接着在那个 blocks 里面右击插入我们的 function, blocks 就是 f b 功能块,然后紧接着我们插入对应的背景数据块, 然后插入,因为我们这个程序用了三个,所以我们连续建立三个背景数据块,建立背景数据块的时候一定要选择对应的功能块 fbe。 好,我们现在双击我们的 f b 一,对 f b 一进行局部变量实名表的编辑,这些局部变量实名表就是后, 后面只要可以填的就是我们这个 fb 功能快的后面的一个拐角,你编了多少个输出点,那么就有多少个输出点的拐角,你多编了多少个输入点,那么就有多少个输入点的拐角。 行,我们先编辑输入,输入点 in 代表输入,这个名称可以自己根据自己的喜好来命名。 好,我们现在开始编辑输出的一个拐角,定义三个拐角。 编辑完那个局部变量实名表之后,就会对我们的 f b 一的子程序进行定义了,就是刚刚我们输入的一些输入跟输出拐角,把它输进去,然后后面调 到 fb 子程序的时候,他就会用到这个程序,但是我们只要给他定义输入跟输出拐角就可以了,就是我们把这个输入,把 fb 的输入拐角跟输出拐角给他定义实际的一个 l 点。 好了,这期视频就分享到这里,我们下期视频再见。如果有喜欢学 p、 l c 的可以关注我,拜拜。

f b 块怎么用?举个例子吧,用 f b 写一个星三角启动,新建一个 f b 块,声明形式参数写下星三角启动的程序, 在主程序中调用这个 fb 块,程序运行的效果是这样的,您的写法和我一样吗?请留言告诉我。

大家好,下面给大家讲解一下如何使用函数块 fb 块来做一个一键启停控制。首先双击添加一个新块,选择函数块 fb 输入快,名称为一键启停, 新建五个变量,第一个音铺的输入信号为启停按钮,第二个熬的铺的输出信号为电机,下面三个见到了静态背量,里面见了三个辅助位, 静态变量仅存储在该 fb 块的背景 db 块里面,它不会产生外部的一个接口,可以做我们的一些数据的存储,或者是一些中间过程数据的传递,都可以使用静态变量来进行存储。 t 一和 p 二为上升银的辅助位,下面这个辅助位呢则是我们做 s 二或者做二 s 所至位的一个点下面并且我们的一键启停程序添加一个 s 二复位于选择指令 s 这边选择一个上升银 二这边同样选择一个上身眼线要出发,那么这边关联我们的启停按钮,下面也关联启停按钮,然后辅助位这边使用 p 一,我们每按一次按钮,保证只触发一个扫描周期。 p 二 上面关联我们的这个辅助位,然后输出点就关联我们的电机,这个时候我们 还需要在里面再加入一个限量条件,如果不加入限量条件的话,当这两个信号同时接通时,他会优先执行复位,将不能直行启动。所以说在复位的直接回炉上面,我们串联一个电机的常开点, 当电机启动之后,这边接通了我们再次按键按钮时,才可以执行这个复位指令。执行复位之后呢,他就会自动停止运行, 然后打开 ob 一主程序拖拽电,用这个一键启程的 fb 块单击确定按钮,他会自动生成一个背景 db。 如果我们很多个设备都要做一键启停,那么建议大家可以采用多重背景的方式,可以减少背景地皮块的一个生成 程序背景完成之后,将程序下载至 prc, 单击下载按钮进行下载,单击监视按钮,下面测试这个一键启停程序, 鼠标双击将 m 六点零续改为一,此时可以看到它已经启动运行了,当 m 六点零再次接通,此时 q 零零的断开,这样就实现了一键启停功能,可以批量进行调用。喜欢听到朋友双击点亮给大家分享更多知识。

新手如何理解 f b 与 f c 的有参调用和无参调用?看完你就懂了。 f b f c 块,管角就是程序的接口, in 就是外部的输入, alt 就是程序块的输出, in, alt 就是输入输出变量。 temp 就是临时变量,就是临时存储数据的变量。 spatic 是 prc, 运行期间始终被存储。无餐调用就是不使用这些管角, 比如这个手动程序不需要重复调用的块就可以这样写。有餐调用就是要使用这些管角,比如这个星三角启动程序多次调用只需要分配不同的时餐。你学会了吗?评论区留言给我!

大家好,接下来呢,我再给大家介绍一下 fb 和 fc 里面管角的详细的功能啊,为什么在这个 fcl 课程里还要介绍这 fb 和 fc 呢?哎,就是因为这个 fcl 语言最大的功能, 又可以说他最大的优势啊,就是用于标准组建的开发啊,当然了啊,不是说用在别的地方不行,而是说他的主要的优势就是标准组建开发 啊。好,接下来就给大家再讲解一下 fb 和 fc 的音铺的管教啊,就是用于读取我们输入的书记对不对?哎,可以是数据,也可以叫地址啊,这就是 传值和传值的分别啊,地址传送的系统占用资源稍微少一点啊,那么你值得传递呢,系统资源占的多一点啊,这个我们编程的时候是看不出来的啊,那么外部信号啊,肯定是只读的,对吧, 但是说有一种特例,就是说你引扑特当为行餐的时候可以进行写入,比如说你这个快的输入呢,是一个仿真的值,这个时候我们可以在上位机上来更改这个引扑特 的输入值,对吧?哎,这个是没有问题的啊,那么接下来给大家在博图里看一下,我们对输入进行复职的话啊,会有什么提示,大家看,这里有个输入变量, a a 是个实数类型的,对不对啊?一般情况下呢,我们就是读取这 a a 的纸,但是我这里啊用了一个复职之力啊,接着给输入端进行复职啊,我们正常情况下是这么做的,对吧?哎,我这里给大家看一下啊, 他这里有个静态边料,是不是也是实数类型的,我把这个静态边料付给这个输入参数啊,编一下看一下,大家看, 写入参数 a a 式,并不访问作为实际参数进行传递的操作数,而是只能访问什么形式参数 啊,这大家也要记得他编辑的时候啊,是有一条黄线,黄线呢,是警告不是 错误啊,爷爷说你可以下载的平安费进行运行的,但是说他只能啊,写入行餐的值,你给他配了十餐啊,这个就不起作用了啊,这是这个输入啊, 那么接下来输出是吧,输出变量是可读可写的 啊,比如说印特类型啊, rio 类型啊,都是没问题,只不过使用布尔类型的 时候你一定要注意了啊,虽然输出变量他定义的是可读可写啊,你用布尔类型的时候也有一个相应的警告提示,大家看,我这输出变量是个 b 对不对啊?余必是不耳类型的,哎,我把这个输出类型的电量付给我们这个静态电量区里,一个不耳类型啊,相当于什么读取是不是啊? 哎,但是你在 fb 里读取它的时候,有一个黄色的波浪线,就这里啊,同样的边音像 啊,给你提示个无法处使化啊,这个呢,其实对你实际程序运行是没有影响的,只不过你在编程的时候看到这种提示呢,哎,就感觉到不怎么对劲是吧。啊,那么这时候 给大家一个建议,把这个输出的变量改为银奥特利器啊,就可以避免这种现象了。好,那么 输出变量讲完了,是不是接下来就是静态变量,哎,静态变量呢,是这个 fb 里独有的静态变量可读可写是不是?大家注意,静态变量是具有保持功能的啊,如果 没有程序对他的直进行更新,他会一直保持不变啊,之前也给大家演示过了对吧?啊, 下面就是银 alt 输入输出类型啊,输入输出类型呢,就是说你这个快在直行的时候先把它读进来对吧?读进来之后你要对它进行编辑运算,运算完了之后再把这个值写回去啊,也就是说可读可写, 那在下边就是这个临时变量了, temper, 对吧?临时变量啊,你这个快每次调用的时候都会给他清零的,因此说我们 要使用临时变量的时候一定要注意啊,你的程序必须在一个个扫描周期内把这个全部的工作做完啊,该传递的传递是吧,做完之后呢,他就自动的清零了, 也就是说碳盆变量的生命周期啊,就是一个扫描周期,这个大家一定要记清楚 啊。最后一个就是长竖,这个长竖呢,你在编程的时候也经常会用到啊, 他呢只有在我们这个 fb 进行规划的时候输入固定的值啊,你在程序中呢是不能修改的啊,是一个指读类型的变量 啊,再给大家演示一下, 我这里实数类型定金 进了一个什么派,就是我们常说的那个系数,三点一四一五九二六五,是不是啊?哎,我在程序里给这个派付一下值, 好编一下,看一下此处不支持常亮是吧, 哎,就说不支持给长量进行复职啊,这个大家一定要记清楚。好的,先给大家介绍到这里,感谢大家的观看。

西门子的 obfbfcdb 分别是什么意思呢?他们是怎么使用的?新手都会遇到这个困惑,不会就点赞收藏吧!西门子幺二零零 prc, 他的程序分为三个类别, ob 组织块呢,相当于主程序,是每个周期都要循环扫描的。 fc 是函数, fb 是函数块,他们相当于此程序有 ob 主程序来调用。如果有些程序需要反复被调用,就可以写成一个 fb 或者 fc。 d b 是数据块,分为全局数据块和背景数据块两种。 f b 和 f c 的区别是, f b 有自己的背景数据块,而 f c 没有自己的存储群。 f b 等于 f c 加 d b。 你还有什么疑问,留言给我!

大家好啊,欢迎收看本期课程,这节呢我们讲一下薄涂啊,怎么添加 fb 块, fc 块啊,那么这个 fb 块 fc 块呢,是我们用薄涂软件啊,呃, 当然不能说必备啊,但是肯定你要用的啊,因为很多时候呢,我们需要做一些自己的子程序啊,或者是我们做一些这个常用的功能块啊,比如说气缸控制块啊,比如说 模拟量这个控制块,那么我们当编好控制块之后呢,我们直接调用就可以了啊,这个就是我们的 fb 和 fc 啊,那么他俩区别呢? fb 啊,有存储啊,有背景数据块,也就是他有存储区域,可以存储他的变量,而 fc 块呢,没有存储区,那他只 只能是你运行他,他就执行,你不运行他,他就呃清零啊,相当于就是没有存储啊,这样呢,我们直接啊再添加新块,这里面点击 fb 或者 fc 块啊就可以了,然后块的名称呢,你随便命名啊,可以中文英文的等等都可以。 然后语言这里啊,他支持很多种语言啊,我这个工程是幺五零零工程啊,他支持呃, t 型图啊,功能块啊, sot l 啊等等啊,以及 什么这个呃顺序顺序控制这个啊,那么我们如果七幺二零零呢,他只支持个别的,他不支全支持的啊,就说我们选 fc 块和 fp 块,一般来说呢,都用到的是 scr 语言啊,因为这个语言呢,相对 来说比梯形块要方便啊,做的呃功能啊,也呃,写通过这个 icr 语言的写出的块呢,也 更加简洁啊,如果用题型图啊,也可以做啊,不是不可以啊,就是说都可以啊,就是说实现同样的功能,不管是用题型图来说,还是 s r 语言来说都可以啊,那么这里呢,我们选择 icr 语言,然后呢块的名称呢,我们, 呃就不改了啊,就叫块一啊,块一,然后点确定,确定之后我们在这个 f 一块就生成了, 那么生成 f 一块之后,我们如果说想运行这个 f 一块,我们必须呢在 ob 块中调用啊,在 ob 块中,通常我们都在 obe 中调用,因为这个默认的就 是我们的呃,一个主程序啊,如果不调用他 fb 块是不可以执行的啊,大家注意了,就说我们这个 fb 块必须调用之后他才能执行,不 调用他不能执行。我们调用之后,因为我现在 lb 块中啊,什么也没添加,所以呢他就有个小方块啊,叫做块一啊,他同时生成一个背景数据啊,背景数据快一 db, 这个背景数据呢,就是我们用来存储 f 一块数据中的一个存储区啊,现在存储区啊,这样调用完之后呢,我们因为我们是在 obe 中调用的,他就可以执行了啊,随着 obe 执行扫描执行啊,那么 通常呢,我们看别人的块写的时候啊,都有输入点,输出点,那么这个输入输出是怎么添加的呢?大家看啊,现在呢,我这 是表格是输入啊,那么这个块啊有很多选项啊,大家看块的数据区啊,很多选项有音铺他音铺他指的是输入区, out 铺头呢,指的是输出区啊,因 out 呢,指的是输入输出啊,死死的,死的太可什么的,这怎么读啊,不会啊,是静态变亮啊,就是可以存储的啊,然后这个太木分是临时变亮啊,临时变亮啊,这 静态变亮呢,是存储的背景数据区中的,他这个数值呢可以永久保存的啊,就是说不管是你执不执行这个块,我数据都保存,而临时存储呢,太木的这个数据区啊,只在运行的时候有效啊,除了运行之外他不再保存这个 数据啊。那么我如果说我想在你的这个 db 块中啊添添加管脚,那么我这里呢就在哪里添加呢?在启动和输入和输出中添加,比如说我就做个起跑屏啊,启动啊,然后这是 数据类型呢,选择布尔行,然后再加个停止啊停止啊这是呃启动停止啊,然后呢我输出这里呢再添加一个啊,添加一个这个输出 啊输出。这样呢,我们再看这个哦哦,块啊,他变成红色了,红色,因为我们改了他的数据类型了啊,改的,改了数据类型之后呢,他可这个块啊调用的块和你现在的 块他,呃就是不一致的啊,不一致的,所以呢这时候他就变成红色的,然后呢我们这个 右键啊,右键更新块吊用啊更新块吊用,更新完之后呢,大家看啊,左边的呢是现有的,右边的呢是新的啊,然后呢他就会出现刚才我们在这个,呃块中啊,块中这个 加的变量啊,启动停止,这是音铺。他输入啊,输入呢是在左边啊,输入是在左边啊,输出呢是在右边啊,输出是在右边啊,这两个就可以呃 在这里显示了啊显示了啊,然后呢我们如果说想外部调用这个 ob 一块,那么启动停止啊,你必须指定 一定的变量啊,比如说 m 二点零是启动啊, m 二点一是停止啊,然后 q 零点零是输出啊,这样我们在管角中调用调用片系中的数据, 这样我们一旦按启动啊,那么启动这个呃位啊,如果按停止呢?停止啊,如果然后呢?输出,我们根据程序呢,就可以 停止输出了啊,然后大家注意啊,这里还有个音 out 啊,我们知道输入是音啊,输出是 out, 那么音 out 是什么呢?就是音 out 呀,是可读可写的啊,就正常来说呢,我们这个输入啊, 只读啊,输入是只读的,你不可以写啊,输出呢,是只可以写入啊,不可读的,大家记住了啊,就说 输入输出啊,他的属性啊,输入是只读的啊,不可以改变输入的状态,就说我想通过这个块改变 m 二点零这个状态是不可以的,只能通过外部的一 些控制啊,比如说用触摸屏,或者用外部的输送程序来控制 m 二点零啊,或者 out, 你不能通过这块本身来执行啊,或 out 啊,比如说我这样写啊,启动 启动啊,等于一 等于一啊,这个写法是错误的啊,这个写法是错误的,大家看现在他,他下边有一条黄线 啊,这个写法是错误的啊,因为他是输入啊,输入变量,输入变量呢,只能是读,不能写啊,不能改变输入时候我通过这个块来改变输入状态,这是不可以的啊,同样呢,输出呢,你不可以 读啊,不可以读啊,比如说我 f 输出, f 输出,如果输 输出触,那么我们再加个输出等于零, nd f 啊, 你这样写啊,虽然他 语法不报错啊,但实际他是会报警,报报报警的,报警的啊,就说可这个输出呢,只能读,只能写,不能读,输入呢?只能读,不能写,不能改变他的状态。 如果说我想改变输入的状态啊,如果我想改变输入状态,比如说我,我想通过这个块改变启动的状态,那么我把启动啊要做成什么呢?因 out 类型啊,因 out 类型,比如说我再添加一个复位啊,复位, 添加个复位啊,那么复位呢?我,我在这个块吊用中啊,又出左侧又出现了一个新的关角 啊,那这个复位呢?现在呢,我们就可以可以既读又写啊,复位就可以读写啊,大家看,我把这个复位,假如说给他复制为 一,那么他就不会报警了,不会报警了啊,这个就说明就说我这个因 out 这个状态啊,是可读可写的,可以通过块来改变状态,而且 这个启动停止,这两个是不可以通过块改变状态的,改变状态的。还有一点呢,就是我们这个块啊,启动停止啊,我们不一定是一个条件啊,我们可能说 好几个条件串联起来,然后才构成启动啊,那这时候呢,我们可以怎么做呢?我可以直接点击这个长开触点,那么这个管角就变成触点了,然后呢,我再加 加个触点,再加触点啊,可以加很多个触点啊,然后呢这几个触点并串联一起才构成启动信号啊,启动信号,但是大家要注意呢,这个音奥,他这个数据类型啊,是不可以转换成触点的,他只能有一个为, 为什么呢?因为因 out 这个类型呢,可可写入的就可改变他的状态,如果你前面是三个触点或者两个触点,那么他不知道我要改变哪个触点的状态啊。所以呢,你即使在因奥特中点击这个触点啊,点击触点,他也是改变 不能转换成触点的啊,不能转换成触点的啊,大家注意啊,这个呢,就是我们 lb 块啊,一个简单的一个使用方法啊。使用方法啊,就是说首先第一步你要添加这个输入输出啊,如果说 你想可以改变这个输入点的状态的情况,那么你要设置成音 out 类型啊,其他的如果不想改变,那么你就默认的输入点和输出点就可以了啊,那今天课就讲这么多啊,谢谢大家。

大家好,现在来讲一下这个 f b 授一线授权的使用方法,一共可以拿到这三个文件, 打开这个说明文件,打开这个仿真文件, 这个库本身不支持仿真的,用一个新项目一步一步的在操作, 添加 p l c 二幺四,增加一个最新的 添加一个程序块, 这个代表着是你自己实现某一个功能的程序块, 比如说 比得快的功能是一个输入,然后再驱动输出, 在你的功能快的基础上来追加这个功能。首先 按照描述上面来添加输入输出注册码,数据类型, 我们要把它放在前面呢,是因为在主程序当中调用他的时候,他是出于前面的,因为 你的功能快的输入输出段子可能有很多,这里一个输入三个输出, 这个把它设置成宝石型, 都把 s s 蹲把我吃醒 更新一下 扯出来的快的样子。是这样, 我们现在再加入这个 f b 离线授权的快, 因为库文件是不能仿真的,所以说我们从呃共仿真项目中把这个块复制过来,或者是说 我们复制过来的目的是为了使用这个可以仿真的来得出 这里的一个数据, 也可以采用在这个项目当中仿真得出来,直接填到你的口语快内部。 我们现在采用调用库文件不能仿真的方式来做 打入库, 这个你的 fb 呢?里面是样例来的,那我现在自己重新做一个,这里就直接使用 fb 离线授权快就可以了,把它放在前面,点开它,多用这个版本,到这里使用多重实力 参考系统描述文件来制作这一段程序, 这个是加密码,你自己定义 背景数据快的加密码, 那么因为这两个的位置不对,交换一下, 嗯, 这里设置你的 f b 块,供使用者试用。多长时间? 试用时间到达前是不会有保护动作的,试用时间到达之后,如果没有注册, cpu 将会停止。文件上面也有说明,这里 比如说一个小时连接注册码段子, 连接输出端子已注册 id 验证码,然后按照 让利再写下面程序, 等于井号背景数据快的点 执行码, 连这个指令一起复制 cc 码, 那么这里这个数据呢?就是需要算出来的,那我们现在在仿真项目里面去仿真试一下,把它算出来。 加密码,这里是需要改成你的加密码, 下载连接 启动 减四, cpu 属于停止状态,从这个背景数据开始, a b 一个 执行码是这个,刚才因为这个数据不对,这个是停止的,现在我把它修改了, 再下载 再启动 cpu, 没有问题的情况下, cpu 就开始运行了,处于运行状态, 这个代码就是我们所需要的, 需要填到这里, 这一步做完这个程序,增加这部分功能都已已经完成。 那么紧接着是注册,在运行之后,这里会有 id 和验证码,在微信当中搜索离线授权,这个注册机就是 运行该注册机小程序,填入你的家密码,这里填入 id, 填入验证码,出来的注册码填填到这个输入端子上即可完成注册。 注册码错误十次, id 及验证码会自动更新,防止暴利方式破解。 现在用仿真项目来验证一下, 现在已注册,这里显示是没有注册的,输入 id, 五六三三 五零三,输入验证码,四六二三零二三八七, 点击可以复制验证码, 四三九五 三七零三四四三九五三七零三四。 这个时候是看不见是否已经注册,需要 p o c 再次运行才会执行检查, 停止运行。我们看到这里已经显示注册 这一个块,我们这样做就已经完成了,如果使用了库文件,电脑上仿真不可以,但是可以下载到实体 p o c 当中进行测试,确认无误后,可以把你的 f b 块加上保护密码,二三四五六一二三四五六 保存项目,这样的话这一个快 在别人可以拷贝使用,但是经过试用时间过后,他就用不了了,需要联系你 给出注册码, 你像 它获取 id 及验证码,加密码是你自己设置的,用小程序 算出注册码,告诉对方填入即可完成注册,这样实现了你开发的优秀的 f b 功能,快 公开发布出去,别人使用需要你授权。今天就讲到这里,谢谢大家。


本期视频我主要给大家重点讲解一下 fb 制作好以后如何使用。那上一期我们又制作了一个起跑停的 fb 功能快,那这一期我们看一下如何使用。 比如说我们有一个项目,上面用了十个鼓风机,这十个风机的话需要在出风瓶上进行一个启动和暂停,那这样的话我们只要做好一个 起跑停,这样我就可以拖拽十次,给他起上不同的名字。比如说分期一到分期十,这个分期一分期二就是所谓的我们的一个对象。 然后我们这边编的这个程序其实就是一个类。好,接下来我来演示一下如何来编成这样的话,先点选我们之前编的功能块,拖拽出来。 ok, 会跳出对话框,那这边的话我们给他起个名字,分 一分机一。然后点选确定在这边的话启动,我们给他分配一个启动全局配亮信号,因为在出风口上要进行启动控制,启动分机, 启动分机一确定标签的话是全局变量,因为我们的出入频道要进行使用。后续我们待会给他分配地址,全局标签,然后确定。 这个时候会跳出对话框,我们这上节课有讲过这个对话框,我们可以并排显示, 这样的话看的比较清楚。好。风机型启动之后,我们再定一个风机停止,风机停止,我可以在这边来做停止风机。 一,同样也是一个会员键, ctrl c, ctrl v 进行一个复制。那这边也一起做掉点击控制,点击启动,同样也是个会员键, 我们在这个地方对会员键的地址进行分配。启动的话我们分配 m 十,停止的话我们分配 m 十一输出电机,我们分配 y。 好,这边我们把程序进行完善启动分期的话,这边把光标挤到这个位置,有看到一个黄色对话框,点选不放这个位置,拖拽出来 啊,点选不放,拖拽出来, ok。 然后这边停止分期。我们可以用我们之前说的智能拖拽,光标选择按住不放,拉过来, 然后同样拖拽啊,这个位置很关键,不要拉的太多,一定要接受这个位置就好了。 ok, 再拉一点, ok。 然后输出电机,这边同样采用智能拖拽, ok, 然后这边也一样,光标拉出过来,点选 ok。 然后这时候我们同一个风机的起跑停就完成。我们可以对程序进行一个变异,看看有没有出错, ok, 程序没有问题。 那这样就完成了分期一的起跑停。按照这个原理的话,我们可以对分期二,分期三同样采用对公众快进行拖拽。那这样的话可以大可以很方便的。嗯,对我们的编程时间进行提高。

大家好,老王今天分享一个很方便的功能,功能名称叫做先新建项目 左太好 hmi 触摸屏和 plc, 打开 plc 属性, 先把时钟设置一下,再拖到最下边,把这个 pro dyx 许可证改为最大, 这个变量可以在 plc 数据类型中新建再调用,也可以在 plc 变量表内直接新建要监控的变量,新建一个 fb 一块, 大家注意了,这个语言要选择 product 和 ab, 在主程序中调用这个 fb 块 拖动 f b 报警监控快到 ob 中,大家看系统自动生成了一个 ob 块, 其实这个时候就可以制作 hmi 报警画面了,这个是做了一个小程序, 报警画面简单做好了, 大家注意看这个属性设置,需要 勾选最下边这个 历史报警画面,也同样勾选一下, 仿真看看。 其实这个 app 也是可以监控的, 咱们先看这个简单的怎么实现功能,设置信号,看下效果。 报警已经显示了 报警显示的文本内容,选项也是可以多种选择的,后期有空 再给大家分享, 大家不要忘记给老王点赞和关注呀, 关注老王每天分享新知识,让我们共同进步。 选择要监控的变量 设置,这里要设置好是按监控还是 off 监控,这个功能是不是很方便, 想让触摸屏报警,哪个点位做好程序简单设置后就可以了, 让我们下期见。

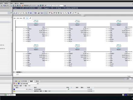
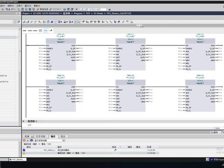
大家好,下面给大家讲解一个西门子 s 七杠幺二零零 plc 运动控制的一个使用案例。当我们做四服或者是步进的一个脉冲定位的时候,为了简化我们的编程,我们可以将我们的运动控制程序封装成一个 fb 块,然后进行重复调用。 fb 块封装完成之后,我们就可以运用到我们的其他项目上面,无需再对我们的运动控制重新编程。这里是已经封装好的一个 fb 块,可以实现我们的回零暂停,复位,相对绝对以及点动控制的。 通过输出我们可以看到轴的一些运行状态以及当前的位置和速度。下面我们打开这个 f b 块,那这个 f b 块呢?我们使用的是 h c l 来进行封装的,当然我们也可以使用听图来进行封装,前面是我们的一个启用轴, mc power 启用轴, mc recite 复位轴以及 mc home 回令轴,还有我们的相对绝对定位等。 这样封装起来之后啊,我们使用起来是非常方便的,非常便捷的,可以大大提高我们的一些工作效率,减少我们的出错概率。 假设在这一个项目里面,我们有四个轴都要做脉冲定位,那这个时候呢,我们就可以将我们做好的这个 lv 块,然后重复调用六次 就可以了。然后通过下面的这个 x 变量来关联到我们的工艺对象上面来区别我们是哪一个轴,可以看到现在我们的 公寓对象是周一啊, d b 五十二可以看到这边直接可以关联进来,下面看一下我们块的这个接口变量啊,在这里呢我们可以看得到,这个呢是我们相关的一些接口变量, 想学习藏腿双击关注,给大家分享更多自动化知识。